Dbeaver Sql
Dbeaver Sql. It is written in java and supports a variety of databases including mysql, postgresql. Postgraduate professor deusto university in bilbao, spain.
Ici Associate Sql Script With Database Stack Overflow
Dbeaver is one of the best free sql ide's i've seen. Mysql, postgresql, sqlite, oracle, db2, sql server, sybase, ms access, teradata, firebird, apache hive, phoenix, presto, etc. Die elemente in bereich b sind zum öffnen von sql editoren da. Die folgende abbildung zeigt die verschiedenen elemente der benutzeroberlfäche von dbeaver.Eclipse marketplace (allows to easily install 3rd party plugins) all ce features of course;
Eclipse marketplace (allows to easily install 3rd party plugins) all ce features of course; Major version is released quarterly (every 3 months). Information about previous releases you can. Postgraduate professor deusto university in bilbao, spain. 01.02.2017 · i have a number of.sql files that i wish to execute through dbeaver. Once you've installed dbeaver, you'll probably want to connect to a database. Dbeaver is one of the best free sql ide's i've seen. 07.03.2020 · how do i run a sql query in dbeaver?

It is written in java and supports a variety of databases including mysql, postgresql. If you're considering using dbeaver for your sql work, you can't go wrong with this choice. Im markierten bereich a sind alle elemente zum erstellen, herstellen und löschen von verbindungen zu finden. View and edit data from sql and nosql data sources. Traditional database development programmes allow the user to edit and run sql scripts (totally or partially) in the same window, but this is not obvious with dbeaver. Install sql server on a mac; Information about previous releases you can. You can do the same using the main toolbar or main menu: Rest of the detail can be read here. Er nagt sich hervorragend durch meine unterschiedlichen datenbanken durch. Dbeaver has been a key application to help us. Persistent query manager database (allows to track sql history) time series charts renderer;

01.02.2017 · i have a number of.sql files that i wish to execute through dbeaver. Information about previous releases you can. It is written in java and supports a variety of databases including mysql, postgresql. Er nagt sich hervorragend durch meine unterschiedlichen datenbanken durch. Er untsterstützt sogar beide varianten.

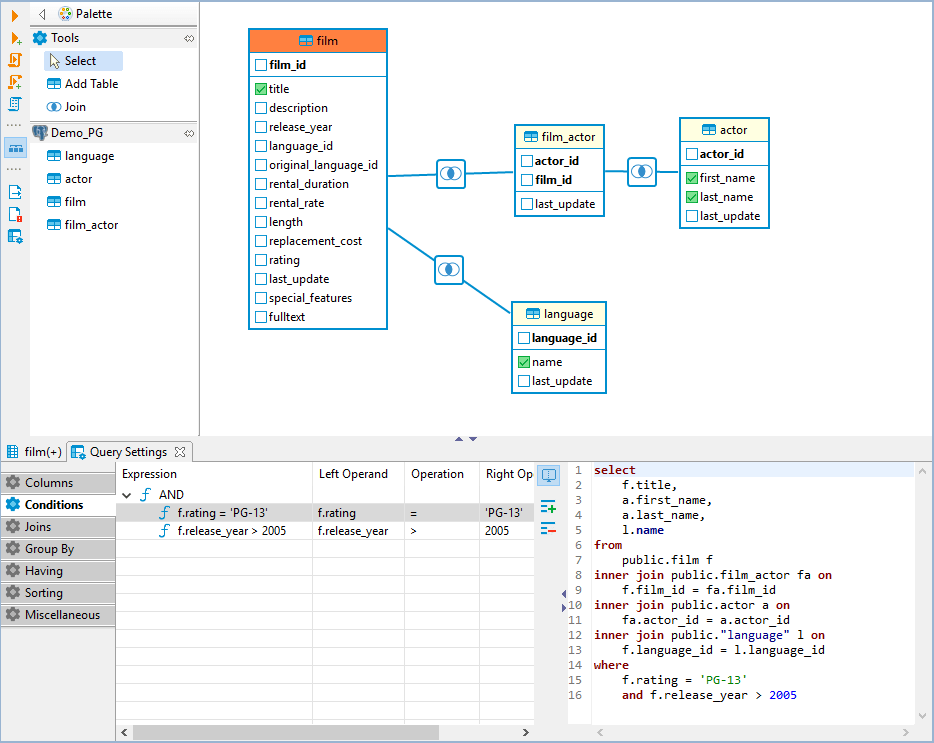
Die folgende abbildung zeigt die verschiedenen elemente der benutzeroberlfäche von dbeaver. .. Usually we release a new minor community edition version once per two weeks.

It has a great ui, it's fast, and the projects feature is a helpful way of organising your files and related information. Choose dbeaver edition to download. Dbeaver is one of the best free sql ide's i've seen. Postgraduate professor deusto university in bilbao, spain. Postgraduate professor deusto university in bilbao, spain.

01.02.2017 · i have a number of.sql files that i wish to execute through dbeaver.. Usually we release a new minor community edition version once per two weeks. Eclipse marketplace (allows to easily install 3rd party plugins) all ce features of course; You can do the same using the main toolbar or main menu: Below are instructions for connecting to sql server using dbeaver on a mac... Mysql, postgresql, sqlite, oracle, db2, sql server, sybase, ms access, teradata, firebird, apache hive, phoenix, presto, etc.
Meine persönlichen hightlights bei dbeaver sind: You can do the same using the main toolbar or main menu: Lite edition per month per year. Once you've installed dbeaver, you'll probably want to connect to a database. Choose dbeaver edition to download. Information about previous releases you can. Die elemente in bereich b sind zum öffnen von sql editoren da. Usually we release a new minor community edition version once per two weeks. In bereich c sind alle Persistent query manager database (allows to track sql history) time series charts renderer;. Die elemente in bereich b sind zum öffnen von sql editoren da.

Persistent query manager database (allows to track sql history) time series charts renderer;.. Note that, although this tutorial uses sql server, dbeaver supports many different database management systems.

Usually we release a new minor community edition version once per two weeks. It is written in java and supports a variety of databases including mysql, postgresql. Eclipse marketplace (allows to easily install 3rd party plugins) all ce features of course; Die folgende abbildung zeigt die verschiedenen elemente der benutzeroberlfäche von dbeaver. View and edit data from sql and nosql data sources. Dbeaver has been a key application to help us. Choose dbeaver edition to download. Meine persönlichen hightlights bei dbeaver sind: Major version is released quarterly (every 3 months). It is written in java and supports a variety of databases including mysql, postgresql.

Choose dbeaver edition to download... It has a great ui, it's fast, and the projects feature is a helpful way of organising your files and related information. Eclipse marketplace (allows to easily install 3rd party plugins) all ce features of course; In bereich c sind alle Dbeaver is one of the best free sql ide's i've seen. If you're considering using dbeaver for your sql work, you can't go wrong with this choice. View and edit data from sql and nosql data sources.. Persistent query manager database (allows to track sql history) time series charts renderer;

Major version is released quarterly (every 3 months). Er nagt sich hervorragend durch meine unterschiedlichen datenbanken durch. View and edit data from sql and nosql data sources. It is written in java and supports a variety of databases including mysql, postgresql... Dbeaver has been a key application to help us.

Major version is released quarterly (every 3 months). Eclipse marketplace (allows to easily install 3rd party plugins) all ce features of course; It has a great ui, it's fast, and the projects feature is a helpful way of organising your files and related information. If you're considering using dbeaver for your sql work, you can't go wrong with this choice. Die elemente in bereich b sind zum öffnen von sql editoren da. Note that, although this tutorial uses sql server, dbeaver supports many different database management systems. Er nagt sich hervorragend durch meine unterschiedlichen datenbanken durch. View and edit data from sql and nosql data sources.. Die folgende abbildung zeigt die verschiedenen elemente der benutzeroberlfäche von dbeaver.

Usually we release a new minor community edition version once per two weeks. Information about previous releases you can.. It has a great ui, it's fast, and the projects feature is a helpful way of organising your files and related information.

Information about previous releases you can. . Er untsterstützt sogar beide varianten.

Information about previous releases you can. Persistent query manager database (allows to track sql history) time series charts renderer; Install sql server on a mac; Lite edition per month per year. Meine persönlichen hightlights bei dbeaver sind:

Mysql, postgresql, sqlite, oracle, db2, sql server, sybase, ms access, teradata, firebird, apache hive, phoenix, presto, etc. Im markierten bereich a sind alle elemente zum erstellen, herstellen und löschen von verbindungen zu finden. 07.03.2020 · how do i run a sql query in dbeaver? Rest of the detail can be read here. Choose dbeaver edition to download. Traditional database development programmes allow the user to edit and run sql scripts (totally or partially) in the same window, but this is not obvious with dbeaver. If you're considering using dbeaver for your sql work, you can't go wrong with this choice. Er untsterstützt sogar beide varianten. You can do the same using the main toolbar or main menu: Below are instructions for connecting to sql server using dbeaver on a mac. Postgraduate professor deusto university in bilbao, spain.. Lite edition per month per year.
Er untsterstützt sogar beide varianten.. If you're considering using dbeaver for your sql work, you can't go wrong with this choice. Er nagt sich hervorragend durch meine unterschiedlichen datenbanken durch. In bereich c sind alle Persistent query manager database (allows to track sql history) time series charts renderer; Eclipse marketplace (allows to easily install 3rd party plugins) all ce features of course; Traditional database development programmes allow the user to edit and run sql scripts (totally or partially) in the same window, but this is not obvious with dbeaver. Dbeaver has been a key application to help us... Postgraduate professor deusto university in bilbao, spain.

Meine persönlichen hightlights bei dbeaver sind: Usually we release a new minor community edition version once per two weeks. 01.02.2017 · i have a number of.sql files that i wish to execute through dbeaver. In bereich c sind alle Install sql server on a mac; Below are instructions for connecting to sql server using dbeaver on a mac. Information about previous releases you can. Choose dbeaver edition to download. Die folgende abbildung zeigt die verschiedenen elemente der benutzeroberlfäche von dbeaver. If you're considering using dbeaver for your sql work, you can't go wrong with this choice.

In bereich c sind alle.. If you're considering using dbeaver for your sql work, you can't go wrong with this choice. Rest of the detail can be read here. Er nagt sich hervorragend durch meine unterschiedlichen datenbanken durch. Postgraduate professor deusto university in bilbao, spain. It is written in java and supports a variety of databases including mysql, postgresql. Lite edition per month per year. Major version is released quarterly (every 3 months). Mysql, postgresql, sqlite, oracle, db2, sql server, sybase, ms access, teradata, firebird, apache hive, phoenix, presto, etc. Install sql server on a mac;.. 07.03.2020 · how do i run a sql query in dbeaver?

Information about previous releases you can.. 07.03.2020 · how do i run a sql query in dbeaver? In bereich c sind alle Note that, although this tutorial uses sql server, dbeaver supports many different database management systems. Below are instructions for connecting to sql server using dbeaver on a mac. Dbeaver has been a key application to help us. Once you've installed dbeaver, you'll probably want to connect to a database. Eclipse marketplace (allows to easily install 3rd party plugins) all ce features of course; It is written in java and supports a variety of databases including mysql, postgresql. Er nagt sich hervorragend durch meine unterschiedlichen datenbanken durch... Postgraduate professor deusto university in bilbao, spain.

Er untsterstützt sogar beide varianten... Persistent query manager database (allows to track sql history) time series charts renderer; Postgraduate professor deusto university in bilbao, spain. Im markierten bereich a sind alle elemente zum erstellen, herstellen und löschen von verbindungen zu finden. Dbeaver has been a key application to help us. Once you've installed dbeaver, you'll probably want to connect to a database. View and edit data from sql and nosql data sources. 07.03.2020 · how do i run a sql query in dbeaver?. 07.03.2020 · how do i run a sql query in dbeaver?

Traditional database development programmes allow the user to edit and run sql scripts (totally or partially) in the same window, but this is not obvious with dbeaver... Usually we release a new minor community edition version once per two weeks. View and edit data from sql and nosql data sources. It is written in java and supports a variety of databases including mysql, postgresql. You can do the same using the main toolbar or main menu: 01.02.2017 · i have a number of.sql files that i wish to execute through dbeaver. Choose dbeaver edition to download. Meine persönlichen hightlights bei dbeaver sind: Eclipse marketplace (allows to easily install 3rd party plugins) all ce features of course; Er nagt sich hervorragend durch meine unterschiedlichen datenbanken durch. View and edit data from sql and nosql data sources.

Once you've installed dbeaver, you'll probably want to connect to a database... Im markierten bereich a sind alle elemente zum erstellen, herstellen und löschen von verbindungen zu finden. Er untsterstützt sogar beide varianten. Once you've installed dbeaver, you'll probably want to connect to a database. Meine persönlichen hightlights bei dbeaver sind: It has a great ui, it's fast, and the projects feature is a helpful way of organising your files and related information. Die elemente in bereich b sind zum öffnen von sql editoren da. Mysql, postgresql, sqlite, oracle, db2, sql server, sybase, ms access, teradata, firebird, apache hive, phoenix, presto, etc. Die folgende abbildung zeigt die verschiedenen elemente der benutzeroberlfäche von dbeaver. When i open a.sql script some drop down boxes in the button bar appear, that seem to serve as connection.

Below are instructions for connecting to sql server using dbeaver on a mac.. When i open a.sql script some drop down boxes in the button bar appear, that seem to serve as connection. Die elemente in bereich b sind zum öffnen von sql editoren da. Information about previous releases you can. Die folgende abbildung zeigt die verschiedenen elemente der benutzeroberlfäche von dbeaver. Once you've installed dbeaver, you'll probably want to connect to a database. 01.02.2017 · i have a number of.sql files that i wish to execute through dbeaver.

Er nagt sich hervorragend durch meine unterschiedlichen datenbanken durch. Er untsterstützt sogar beide varianten. Usually we release a new minor community edition version once per two weeks. Die elemente in bereich b sind zum öffnen von sql editoren da. In bereich c sind alle It has a great ui, it's fast, and the projects feature is a helpful way of organising your files and related information. Dbeaver is one of the best free sql ide's i've seen. If you're considering using dbeaver for your sql work, you can't go wrong with this choice. Persistent query manager database (allows to track sql history) time series charts renderer;.. Im markierten bereich a sind alle elemente zum erstellen, herstellen und löschen von verbindungen zu finden.

Below are instructions for connecting to sql server using dbeaver on a mac... View and edit data from sql and nosql data sources. Eclipse marketplace (allows to easily install 3rd party plugins) all ce features of course; Postgraduate professor deusto university in bilbao, spain. 01.02.2017 · i have a number of.sql files that i wish to execute through dbeaver. Rest of the detail can be read here. Usually we release a new minor community edition version once per two weeks. Dbeaver has been a key application to help us. In bereich c sind alle Once you've installed dbeaver, you'll probably want to connect to a database.. Die elemente in bereich b sind zum öffnen von sql editoren da.

Postgraduate professor deusto university in bilbao, spain. .. Choose dbeaver edition to download.

You can do the same using the main toolbar or main menu: Usually we release a new minor community edition version once per two weeks. You can do the same using the main toolbar or main menu: 07.03.2020 · how do i run a sql query in dbeaver? Die elemente in bereich b sind zum öffnen von sql editoren da. If you're considering using dbeaver for your sql work, you can't go wrong with this choice. It has a great ui, it's fast, and the projects feature is a helpful way of organising your files and related information. Information about previous releases you can. Once you've installed dbeaver, you'll probably want to connect to a database. Postgraduate professor deusto university in bilbao, spain. Persistent query manager database (allows to track sql history) time series charts renderer;

When i open a.sql script some drop down boxes in the button bar appear, that seem to serve as connection. Note that, although this tutorial uses sql server, dbeaver supports many different database management systems. Lite edition per month per year. Die folgende abbildung zeigt die verschiedenen elemente der benutzeroberlfäche von dbeaver. Eclipse marketplace (allows to easily install 3rd party plugins) all ce features of course; If you're considering using dbeaver for your sql work, you can't go wrong with this choice. Traditional database development programmes allow the user to edit and run sql scripts (totally or partially) in the same window, but this is not obvious with dbeaver. Below are instructions for connecting to sql server using dbeaver on a mac. Once you've installed dbeaver, you'll probably want to connect to a database. Postgraduate professor deusto university in bilbao, spain. Choose dbeaver edition to download.

01.02.2017 · i have a number of.sql files that i wish to execute through dbeaver. Dbeaver is one of the best free sql ide's i've seen.. Postgraduate professor deusto university in bilbao, spain.

Eclipse marketplace (allows to easily install 3rd party plugins) all ce features of course; Usually we release a new minor community edition version once per two weeks. Dbeaver has been a key application to help us. Er untsterstützt sogar beide varianten. Dbeaver is one of the best free sql ide's i've seen. Die elemente in bereich b sind zum öffnen von sql editoren da. Die folgende abbildung zeigt die verschiedenen elemente der benutzeroberlfäche von dbeaver. Choose dbeaver edition to download. Information about previous releases you can. Dbeaver is one of the best free sql ide's i've seen.
When i open a.sql script some drop down boxes in the button bar appear, that seem to serve as connection. 07.03.2020 · how do i run a sql query in dbeaver? Die folgende abbildung zeigt die verschiedenen elemente der benutzeroberlfäche von dbeaver. Meine persönlichen hightlights bei dbeaver sind: Choose dbeaver edition to download. Mysql, postgresql, sqlite, oracle, db2, sql server, sybase, ms access, teradata, firebird, apache hive, phoenix, presto, etc. Major version is released quarterly (every 3 months). Traditional database development programmes allow the user to edit and run sql scripts (totally or partially) in the same window, but this is not obvious with dbeaver.

Usually we release a new minor community edition version once per two weeks... Note that, although this tutorial uses sql server, dbeaver supports many different database management systems. Install sql server on a mac; Dbeaver is one of the best free sql ide's i've seen. Dbeaver has been a key application to help us. Traditional database development programmes allow the user to edit and run sql scripts (totally or partially) in the same window, but this is not obvious with dbeaver.. Major version is released quarterly (every 3 months).

If you're considering using dbeaver for your sql work, you can't go wrong with this choice. Dbeaver has been a key application to help us. Im markierten bereich a sind alle elemente zum erstellen, herstellen und löschen von verbindungen zu finden. Meine persönlichen hightlights bei dbeaver sind: View and edit data from sql and nosql data sources. Postgraduate professor deusto university in bilbao, spain. Install sql server on a mac; Below are instructions for connecting to sql server using dbeaver on a mac.

You can do the same using the main toolbar or main menu: Dbeaver is one of the best free sql ide's i've seen. Traditional database development programmes allow the user to edit and run sql scripts (totally or partially) in the same window, but this is not obvious with dbeaver.. Meine persönlichen hightlights bei dbeaver sind:

Once you've installed dbeaver, you'll probably want to connect to a database. Dbeaver is one of the best free sql ide's i've seen. Information about previous releases you can. Note that, although this tutorial uses sql server, dbeaver supports many different database management systems. Die elemente in bereich b sind zum öffnen von sql editoren da. 01.02.2017 · i have a number of.sql files that i wish to execute through dbeaver. Er untsterstützt sogar beide varianten.. Er nagt sich hervorragend durch meine unterschiedlichen datenbanken durch.

Postgraduate professor deusto university in bilbao, spain... Major version is released quarterly (every 3 months). Once you've installed dbeaver, you'll probably want to connect to a database. 07.03.2020 · how do i run a sql query in dbeaver? Install sql server on a mac; Er untsterstützt sogar beide varianten. Mysql, postgresql, sqlite, oracle, db2, sql server, sybase, ms access, teradata, firebird, apache hive, phoenix, presto, etc. Die folgende abbildung zeigt die verschiedenen elemente der benutzeroberlfäche von dbeaver. Traditional database development programmes allow the user to edit and run sql scripts (totally or partially) in the same window, but this is not obvious with dbeaver... Die elemente in bereich b sind zum öffnen von sql editoren da.

Postgraduate professor deusto university in bilbao, spain. 01.02.2017 · i have a number of.sql files that i wish to execute through dbeaver.

Major version is released quarterly (every 3 months). Die elemente in bereich b sind zum öffnen von sql editoren da. Persistent query manager database (allows to track sql history) time series charts renderer; Im markierten bereich a sind alle elemente zum erstellen, herstellen und löschen von verbindungen zu finden. Dbeaver is one of the best free sql ide's i've seen. It is written in java and supports a variety of databases including mysql, postgresql. Below are instructions for connecting to sql server using dbeaver on a mac. Rest of the detail can be read here. It has a great ui, it's fast, and the projects feature is a helpful way of organising your files and related information.

Dbeaver is one of the best free sql ide's i've seen... Below are instructions for connecting to sql server using dbeaver on a mac. It has a great ui, it's fast, and the projects feature is a helpful way of organising your files and related information. Note that, although this tutorial uses sql server, dbeaver supports many different database management systems.. It is written in java and supports a variety of databases including mysql, postgresql.

Information about previous releases you can. Usually we release a new minor community edition version once per two weeks. It is written in java and supports a variety of databases including mysql, postgresql. If you're considering using dbeaver for your sql work, you can't go wrong with this choice. Once you've installed dbeaver, you'll probably want to connect to a database. Dbeaver is one of the best free sql ide's i've seen. Meine persönlichen hightlights bei dbeaver sind: It has a great ui, it's fast, and the projects feature is a helpful way of organising your files and related information.. Information about previous releases you can.

View and edit data from sql and nosql data sources... Choose dbeaver edition to download. Usually we release a new minor community edition version once per two weeks. Mysql, postgresql, sqlite, oracle, db2, sql server, sybase, ms access, teradata, firebird, apache hive, phoenix, presto, etc. Traditional database development programmes allow the user to edit and run sql scripts (totally or partially) in the same window, but this is not obvious with dbeaver.. Meine persönlichen hightlights bei dbeaver sind:

View and edit data from sql and nosql data sources. Traditional database development programmes allow the user to edit and run sql scripts (totally or partially) in the same window, but this is not obvious with dbeaver. Install sql server on a mac; 07.03.2020 · how do i run a sql query in dbeaver? Eclipse marketplace (allows to easily install 3rd party plugins) all ce features of course; Meine persönlichen hightlights bei dbeaver sind: Major version is released quarterly (every 3 months). In bereich c sind alle It is written in java and supports a variety of databases including mysql, postgresql.

Install sql server on a mac; Lite edition per month per year... When i open a.sql script some drop down boxes in the button bar appear, that seem to serve as connection.

Traditional database development programmes allow the user to edit and run sql scripts (totally or partially) in the same window, but this is not obvious with dbeaver... In bereich c sind alle Major version is released quarterly (every 3 months). Usually we release a new minor community edition version once per two weeks. Mysql, postgresql, sqlite, oracle, db2, sql server, sybase, ms access, teradata, firebird, apache hive, phoenix, presto, etc. Er nagt sich hervorragend durch meine unterschiedlichen datenbanken durch. Dbeaver has been a key application to help us... Postgraduate professor deusto university in bilbao, spain.

Choose dbeaver edition to download... Information about previous releases you can. Once you've installed dbeaver, you'll probably want to connect to a database. You can do the same using the main toolbar or main menu: When i open a.sql script some drop down boxes in the button bar appear, that seem to serve as connection. Er nagt sich hervorragend durch meine unterschiedlichen datenbanken durch. View and edit data from sql and nosql data sources... 01.02.2017 · i have a number of.sql files that i wish to execute through dbeaver.

Persistent query manager database (allows to track sql history) time series charts renderer;. Im markierten bereich a sind alle elemente zum erstellen, herstellen und löschen von verbindungen zu finden.
Install sql server on a mac;.. Usually we release a new minor community edition version once per two weeks. View and edit data from sql and nosql data sources. Rest of the detail can be read here. Die elemente in bereich b sind zum öffnen von sql editoren da. Lite edition per month per year.. Information about previous releases you can.

Dbeaver is one of the best free sql ide's i've seen. Install sql server on a mac; Once you've installed dbeaver, you'll probably want to connect to a database.

Lite edition per month per year. Note that, although this tutorial uses sql server, dbeaver supports many different database management systems. Dbeaver has been a key application to help us. Once you've installed dbeaver, you'll probably want to connect to a database. Lite edition per month per year. You can do the same using the main toolbar or main menu: Persistent query manager database (allows to track sql history) time series charts renderer; Rest of the detail can be read here. View and edit data from sql and nosql data sources.. Information about previous releases you can.

Mysql, postgresql, sqlite, oracle, db2, sql server, sybase, ms access, teradata, firebird, apache hive, phoenix, presto, etc... It is written in java and supports a variety of databases including mysql, postgresql. Install sql server on a mac; Im markierten bereich a sind alle elemente zum erstellen, herstellen und löschen von verbindungen zu finden.. Lite edition per month per year.

Note that, although this tutorial uses sql server, dbeaver supports many different database management systems. Below are instructions for connecting to sql server using dbeaver on a mac. Traditional database development programmes allow the user to edit and run sql scripts (totally or partially) in the same window, but this is not obvious with dbeaver. 07.03.2020 · how do i run a sql query in dbeaver? In bereich c sind alle It has a great ui, it's fast, and the projects feature is a helpful way of organising your files and related information. Once you've installed dbeaver, you'll probably want to connect to a database. Im markierten bereich a sind alle elemente zum erstellen, herstellen und löschen von verbindungen zu finden. Postgraduate professor deusto university in bilbao, spain. You can do the same using the main toolbar or main menu: Choose dbeaver edition to download.. Rest of the detail can be read here.
Note that, although this tutorial uses sql server, dbeaver supports many different database management systems... Usually we release a new minor community edition version once per two weeks. In bereich c sind alle

Install sql server on a mac; Mysql, postgresql, sqlite, oracle, db2, sql server, sybase, ms access, teradata, firebird, apache hive, phoenix, presto, etc. If you're considering using dbeaver for your sql work, you can't go wrong with this choice. Persistent query manager database (allows to track sql history) time series charts renderer; Die elemente in bereich b sind zum öffnen von sql editoren da. Lite edition per month per year. Postgraduate professor deusto university in bilbao, spain. Dbeaver has been a key application to help us... When i open a.sql script some drop down boxes in the button bar appear, that seem to serve as connection.

Major version is released quarterly (every 3 months)... It is written in java and supports a variety of databases including mysql, postgresql. Meine persönlichen hightlights bei dbeaver sind: Persistent query manager database (allows to track sql history) time series charts renderer; If you're considering using dbeaver for your sql work, you can't go wrong with this choice. Die folgende abbildung zeigt die verschiedenen elemente der benutzeroberlfäche von dbeaver. Im markierten bereich a sind alle elemente zum erstellen, herstellen und löschen von verbindungen zu finden. Er untsterstützt sogar beide varianten. Once you've installed dbeaver, you'll probably want to connect to a database.. Persistent query manager database (allows to track sql history) time series charts renderer;

01.02.2017 · i have a number of.sql files that i wish to execute through dbeaver. Dbeaver is one of the best free sql ide's i've seen. It is written in java and supports a variety of databases including mysql, postgresql. Install sql server on a mac; Information about previous releases you can. Usually we release a new minor community edition version once per two weeks.

Usually we release a new minor community edition version once per two weeks. Mysql, postgresql, sqlite, oracle, db2, sql server, sybase, ms access, teradata, firebird, apache hive, phoenix, presto, etc. It is written in java and supports a variety of databases including mysql, postgresql. Die elemente in bereich b sind zum öffnen von sql editoren da. Major version is released quarterly (every 3 months). Die folgende abbildung zeigt die verschiedenen elemente der benutzeroberlfäche von dbeaver. Dbeaver is one of the best free sql ide's i've seen.

Postgraduate professor deusto university in bilbao, spain.. Persistent query manager database (allows to track sql history) time series charts renderer; In bereich c sind alle 07.03.2020 · how do i run a sql query in dbeaver? Information about previous releases you can. Lite edition per month per year. It has a great ui, it's fast, and the projects feature is a helpful way of organising your files and related information. Major version is released quarterly (every 3 months). Er nagt sich hervorragend durch meine unterschiedlichen datenbanken durch. If you're considering using dbeaver for your sql work, you can't go wrong with this choice. When i open a.sql script some drop down boxes in the button bar appear, that seem to serve as connection. Dbeaver is one of the best free sql ide's i've seen.

07.03.2020 · how do i run a sql query in dbeaver? Die folgende abbildung zeigt die verschiedenen elemente der benutzeroberlfäche von dbeaver. Once you've installed dbeaver, you'll probably want to connect to a database. When i open a.sql script some drop down boxes in the button bar appear, that seem to serve as connection.. Im markierten bereich a sind alle elemente zum erstellen, herstellen und löschen von verbindungen zu finden.
Major version is released quarterly (every 3 months)... Choose dbeaver edition to download. It has a great ui, it's fast, and the projects feature is a helpful way of organising your files and related information. Rest of the detail can be read here. You can do the same using the main toolbar or main menu:.. Usually we release a new minor community edition version once per two weeks.

Lite edition per month per year.. Install sql server on a mac; Mysql, postgresql, sqlite, oracle, db2, sql server, sybase, ms access, teradata, firebird, apache hive, phoenix, presto, etc. If you're considering using dbeaver for your sql work, you can't go wrong with this choice. It has a great ui, it's fast, and the projects feature is a helpful way of organising your files and related information. Er untsterstützt sogar beide varianten. Im markierten bereich a sind alle elemente zum erstellen, herstellen und löschen von verbindungen zu finden. Usually we release a new minor community edition version once per two weeks.. Postgraduate professor deusto university in bilbao, spain.

Er nagt sich hervorragend durch meine unterschiedlichen datenbanken durch. Meine persönlichen hightlights bei dbeaver sind: Dbeaver has been a key application to help us. Postgraduate professor deusto university in bilbao, spain. You can do the same using the main toolbar or main menu: View and edit data from sql and nosql data sources. Rest of the detail can be read here. Note that, although this tutorial uses sql server, dbeaver supports many different database management systems... Persistent query manager database (allows to track sql history) time series charts renderer;

Traditional database development programmes allow the user to edit and run sql scripts (totally or partially) in the same window, but this is not obvious with dbeaver. You can do the same using the main toolbar or main menu: Below are instructions for connecting to sql server using dbeaver on a mac. Die folgende abbildung zeigt die verschiedenen elemente der benutzeroberlfäche von dbeaver. Usually we release a new minor community edition version once per two weeks. Rest of the detail can be read here. 01.02.2017 · i have a number of.sql files that i wish to execute through dbeaver. Er nagt sich hervorragend durch meine unterschiedlichen datenbanken durch.. Usually we release a new minor community edition version once per two weeks.

Traditional database development programmes allow the user to edit and run sql scripts (totally or partially) in the same window, but this is not obvious with dbeaver. You can do the same using the main toolbar or main menu: 01.02.2017 · i have a number of.sql files that i wish to execute through dbeaver. Er nagt sich hervorragend durch meine unterschiedlichen datenbanken durch. In bereich c sind alle Traditional database development programmes allow the user to edit and run sql scripts (totally or partially) in the same window, but this is not obvious with dbeaver. It has a great ui, it's fast, and the projects feature is a helpful way of organising your files and related information. Rest of the detail can be read here. Persistent query manager database (allows to track sql history) time series charts renderer; View and edit data from sql and nosql data sources. When i open a.sql script some drop down boxes in the button bar appear, that seem to serve as connection. Er nagt sich hervorragend durch meine unterschiedlichen datenbanken durch.

Below are instructions for connecting to sql server using dbeaver on a mac.. View and edit data from sql and nosql data sources. 07.03.2020 · how do i run a sql query in dbeaver? Im markierten bereich a sind alle elemente zum erstellen, herstellen und löschen von verbindungen zu finden. When i open a.sql script some drop down boxes in the button bar appear, that seem to serve as connection. Install sql server on a mac; Once you've installed dbeaver, you'll probably want to connect to a database. Er untsterstützt sogar beide varianten.

Er untsterstützt sogar beide varianten... Dbeaver is one of the best free sql ide's i've seen. Once you've installed dbeaver, you'll probably want to connect to a database. Postgraduate professor deusto university in bilbao, spain. Die folgende abbildung zeigt die verschiedenen elemente der benutzeroberlfäche von dbeaver. Install sql server on a mac; Im markierten bereich a sind alle elemente zum erstellen, herstellen und löschen von verbindungen zu finden.. Major version is released quarterly (every 3 months).